- автоматизация учёта на ЕПС согласно ОСБУ
- подготовка отчётности в формате XBRL
- финансовые инструменты, доверительное управление
- консолидация по МСФО
Отзыв по проекту:
Инвестиционное подразделение компании КОМУС автоматизировало управленческий учет, управление денежными средствами, казначейство, управление инвестиционными портфелями и регламентированный бухгалтерский и налоговый учет с помощью «1С:Управление холдингом 8». Проект выполнила ГК «Хомнет».
Информационная система позволила сократить сроки принятия инвестиционных решений подразделения, повысить прозрачность управления активами и обеспечить соответствие регуляторным требованиям.
Компания КОМУС — один из лидеров российского рынка по продажам товаров для офиса и бизнеса. Розничная сеть компании состоит из более чем 100 магазинов в 30 российских регионах. В группу компании также входят 7 фабрик по изготовлению пластиковой упаковки, офисных товаров и бумажных изделий, 9 логистических центров, собственный полиграфический центр и интернет-магазин. Компания традиционно фокусируется на развитии core-бизнеса (офисные поставки, розничные сети, корпоративный сервис), однако открыла собственное подразделение для альтернативных инвестиций.
Основная цель проекта — создание единой автоматизированной системы учета хозяйственных и инвестиционных операций подразделения компании КОМУС, которая обеспечит прозрачность, точность и оперативность формирования финансовой отчетности в соответствии с различными учетными политиками (управленческий учет, бухгалтерский и налоговый учет) за счет:
консолидации данных в единый информационный контур вместо разрозненных систем;
автоматизации ключевых процессов учета и расчета;
внедрения строгих стандартов и правил учета для исключения ошибок и разночтений.
Бизнес-критерий успеха проекта — достижение такого уровня автоматизации учета операций с инвестиционными вложениями (ценные бумаги, недвижимость, драгметаллы), при котором все ключевые процессы (от первичного ввода данных до формирования отчетности) выполняются в режиме, близком к реальному времени, с минимальным ручным вмешательством. Это позволит минимизировать операционные и финансовые риски, повысить достоверность данных для принятия управленческих решений и обеспечить соответствие регуляторным требованиям.
Ликвидация разрозненности данных: Полный отказ от дублирования операций в нескольких системах, что исключит ошибки ручного ввода и повысит целостность информации.
Автоматизация первичного ввода: Обеспечение однократного ввода ответственным сотрудником или автоматической загрузки данных об операциях с ценными бумагами.
Комплексный учет ценных бумаг: Реализация учета всех типов ценных бумаг (акции, облигации, ETF, деривативы и др.) с полным набором обязательной и дополнительной аналитики (ISIN, тикер, эмитент, рыночная стоимость и т.д.).
Автоматизация расчетов: Внедрение автоматического расчета ключевых финансовых показателей: себестоимости списания ЦБ (по методам ФИФО и средней), накопленного купонного дохода (НКД), курсовых разниц, переоценки по рыночной стоимости и оценки финансового результата.
Интеграция с источниками данных: Обеспечение автоматической загрузки и обработки банковских выписок и отчетов брокеров для формирования проводок.
Поддержка многовалютного учета: Ведение учета с базовой валютой USD с применением корректных курсов (OANDA, ЦБ РФ) на дату операции и автоматическим расчетом эквивалентов.
Формирование регламентированной отчетности: Обеспечение возможности построения полного комплекта отчетов по операциям с ЦБ, остаткам, доходам и формирование корректных выгрузок в XML для передачи в «1С:Бухгалтерию» (для российского юр.лица).
Повышение прозрачности и управляемости: Обеспечение сквозной прослеживаемости операций от первичного документа до отчетной формы, что повысит контроль и скорость принятия решений.
Ранее компания столкнулась с рядом критических проблем в учете, вызванных устаревшей и фрагментированной ИТ-инфраструктурой. Накопленные сложности в работе с разрозненными системами создавали операционные риски и препятствовали развитию бизнеса.
Внедрение нового решения направлено на устранение следующих ключевых проблем существующей системы:
Разрозненность систем: Учет ведется в нескольких несвязанных программных продуктах (1С, MS Excel и пр.), что приводит к многократному ручному вводу одних и тех же данных.
Несогласованность правил учета: Разные подразделения работают в разных системах по разным учетным правилам (управленческом, бухгалтерском и налоговом учетах), что приводит к расхождениям в данных и значительно затрудняет поиск и исправление ошибок.
Высокие операционные риски: Значительная зависимость от ручного труда и сложных Excel-моделей при высоких стоимостях активов создает прямую угрозу финансовым потерям из-за человеческого фактора.
Отсутствие единой отчетности: Формирование отчетности требует ручной агрегации данных из разных источников, что является трудоемким процессом и снижает оперативность и достоверность информации для управления.
Ограниченная функциональность: Текущие системы не поддерживают в полном объеме все необходимые методы расчетов (доходность MWRR/TWRR), аналитики и требования к учету различных видов ценных бумаг.
Для эффективного управления новым направлением было принято решение о внедрении комплексной ERP-системы на базе решения «1С:Управление холдингом 8». Проект реализован ГК «Хомнет».
«Выбор продукта обусловлен гибкостью и возможностью адаптации под специфические задачи управления инвестициями. Однако «типовое» внедрение не могло решить всех задач, поэтому мы обратились к партнеру по автоматизации, у которого есть опыт успешной реализации проектов в финансовом секторе и глубокие компетенции в кастомизации решений «1С» под отраслевые требования», – отметил куратор проекта Барбашов Сергей Владимирович.
Ключевые особенности реализации проекта:
Полная автоматизация управленческих и учетных процессов подразделения.
Интеграция с существующей ИТ-инфраструктурой компании.
Единое информационное пространство для управления активами.
Сквозная аналитика по инвестиционным проектам.
Специалисты ГК «Хомнет» внедрили «1С:Управление холдингом 8», адаптировали подсистемы «Казначейство», «Бухгалтерский и налоговый учет», «Управленческий учет» в соответствии с бизнес-процессами подразделения компании. Встроили в ERP-систему модули решения «Хомнет:НФО»: «Финансовые инструменты» и «Интеграция с Cbonds», которые учитывают особенности ведения учета ценных бумаг.
Настроили интеграцию с используемыми программными продуктами «1С:Зарплата и управление персоналом 8» и «1С:Бухгалтерия КОРП».

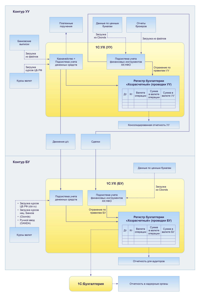
Схема архитектуры ИС
Благодаря внедрению «1С:Управление холдингом 8» был автоматизирован следующий функционал:
В рамках проекта был выполнен следующий состав работ:
Выработка решений по целевой архитектуре со сравнительным анализом нескольких альтернативных вариантов.
Сбор требований, формализация функционально-технических требований.
Разработка целевой функциональности на базе выбранных программных продуктов.
Подготовка проектной документации, инструктаж пользователей системы.
Сопровождение в рамках опытно-промышленной эксплуатации.
Уникальность проекта заключается в комплексном сочетании трех ключевых факторов, которые в совокупности формируют беспрецедентный для рынка кейс:
Синхронизация разнородных учетных систем — параллельное ведение управленческого, бухгалтерского и налогового учета в едином контуре с соблюдением нормативных требований.
Мультиюрисдикционный контекст — необходимость учета особенностей финансовых рынков, банковских практик и законодательных норм, что исключает применение типовых решений.
Горизонтальная интеграция функциональных блоков — координация интересов казначейства, финансового департамента и бухгалтерии в условиях расходящихся процессов и KPI, требующая глубокой кастомизации платформы.
Внедренная в рамках проекта информационная система полностью соответствует операционным и стратегическим потребностям компании-заказчика. Все поставленные задачи были успешно решены, что подтверждается комплексным тестированием функциональности и интеграционных механизмов. Система демонстрирует высокую надежность и точность обработки данных, обеспечивая полное соответствие требованиям бухгалтерского, налогового и управленческого учета.
Корректная обработка входящих данных: Данные из отчетов брокеров и банковских выписок заявленных форматов успешно распознаются, обрабатываются, и по ним формируются корректные бухгалтерские проводки (тестируется на примере контрольного периода).
Автоматизация расчетов: Процедуры расчета себестоимости ЦБ при выбытии, переоценки на конец периода, расчета финансового результата и курсовых разниц выполняются автоматически и без ошибок, совпадая с контрольными расчетами.
Формирование отчетности: Все предусмотренные отчеты (по операциям, остаткам ЦБ, начислению НКД, доходности) формируются корректно, данные совпадают с утвержденными контрольными отчетами.
Обеспечение соответствия НУ: Требования налогового учета (особенности учета комиссий, методы списания для разных юрлиц) выполняются в полном объеме.
Корректность интеграции: XML-файлы для передачи данных в контур бухгалтерского учета (1С) формируются в требуемом формате, с полным и корректным набором данных.
«Внедрение автоматизированной учетной системы позволило улучшить качество управления подразделением компании КОМУС за счет оперативности получения информации для принятия решений. Сотрудники оперативно формируют управленческие и бухгалтерские отчеты, аналитические отчеты по состоянию финансового портфеля. Создана единая база для хранения бюджетов инвестиционных проектов с инструментами подготовки управленческой отчетности по инвестиционным портфелям.
Мы получили современную информационную систему, которая позволила:
Сократить сроки принятия инвестиционных решений,
Повысить прозрачность управления активами,
Обеспечить соответствие регуляторным требованиям,
Оптимизировать трудозатраты на сопровождение операций.
Выражаем благодарность ГК «Хомнет» за оперативную и профессионально выполненную работу», – отметил куратор проекта Барбашов Сергей Владимирович.
Сокращение трудозатрат в подразделениях
на 20%
Ускорение получения управленческой отчётности
на 40%
Ускорение формирования регламентированной отчетности
на 30%